Beschreibung
Die POWERIOHW Library ermöglicht die Ansteuerung des Systems und der Onboard I/Os von IEC CODESYS Anwendung für kompatible powerIO Geräte der Serie H1 und T1.
Damit Sie direkt loslegen können, bieten wir Ihnen die Bibliothek als Download an. Eine Lizenz wird für die Verwendung nicht benötigt. Sollten Sie weitere Unterstützung benötigen, so zögern Sie bitte nicht uns zu kontaktieren.
Zum Downloads Unterstützung erhalten
Lizenzierung:
Dieses Produkt ist ohne Lizenzerwerb uneingeschränkt nutzbar.
Übersicht

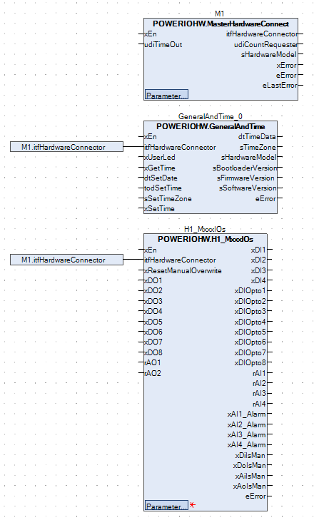
Aufbau nach dem Master und Slave Prinzip. Verwendung der Onboard I/Os und Systemuhrzeit auslesen und ändern.
Beschreibung
Mit dieser Bibliothek können Sie die unterstützen Geräte von powerIO direkt aus CODESYS in IEC-Code Ansteuern und relevante Daten auslesen.
Damit kann die Uhrzeit des Systems gesetzt und ausgelesen werden. Weiterhin können sie damit die I/Os vom Gerät verwenden.
Details
Dokumentation Version
4.3.0.2
Platzhalter
POWERIOHW
Verfügbar in CODESYS Store
Nein
Programmiersystem
CODESYS V3.5.17.2 oder höher
Laufzeitsystem
CODESYS Control V4.2.0.0 oder höher
Lizenz
Lizenzfrei
Zuletzt aktualisiert

